CAI

Cybersecurity AI, Superintelligence for Security

Co-funded by the European Innovation Council (EIC)

What is CAI?

Cybersecurity AI (CAI) is the enterprise framework for AI Security. It's a lightweight, open-source library and CLI tool that empowers security professionals to build and deploy AI-powered automation, both offensive and defensive.

CAI is the de facto framework for AI Security, already used by thousands of individual users and hundreds of organizations. Whether you're a security researcher, ethical hacker, IT professional, or organization looking to enhance your security posture, CAI provides the building blocks to create specialized AI agents that can assist with mitigation, vulnerability discovery, exploitation, and security assessment.

Paper Docs 📖 Open source 🔓

What is the Best Agent for Cybersecurity?

Stacked scores across the Cowsay and Pingpong gauntlets show how CAI (alias1) dominates other cybersecurity agentic alternatives.

Benchmarking AI-vs-AI in Attack and Defense (A&D) CTFs

Higher is better · Cumulative score

Cowsay Pingpong
A&D CTFs is the Future of Cybersecurity Benchmarking

CAI v0.6.0 (alias1) beats the next-best agent by 2.6× in A&D CTFs.

  • 751
  • 286
  • 286
  • 208
  • 112

Source: CAIBench paper (pass@1, ≤100 steps).

CAI FREE

Free

Leading open-source framework for AI Security.
Free for research purposes.

  • AI Security Framework supporting 300+ LLM Models
  • Built-in Security Tools
  • Agent-based Architecture
  • Guardrails Protection Built-in
  • Free for research purposes. License

CAI PRO

350 /month/user

Leading enterprise framework for AI Security with professional support

  • All free features
  • Unlimited* LLM tokens for Cybersecurity with alias1
  • Commercial license. Cutting-edge features 6+ months ahead of open source
  • GDPR & NIS2 compliant
  • Multi-platform (SBCs, workstations, servers, robotic arms, humanoids, quadrupeds, etc.)
Buy now

CAI GOV & ENTERPRISE

Custom

Cybersecurity AI tailored to your organization requirements.
Custom deployment options

  • On-premise & air-gapped alias1 deployment options
  • Full privacy-by-design architecture available (refer to alias0 arch)
  • Priority support & training
  • Custom AI model fine-tuning for your domain
  • Audit logging & forensics capabilities
Contact Sales

All prices exclude VAT. Annual contracts available with volume discounts.

assuming good usage, as per the license terms.

🚀 READY IN 60 SECONDS

CAI PRO Framework

Simple. Powerful. Extensible.

CAI's elegant API lets you build sophisticated security automation in minutes. From vulnerability scanning to exploit development, CAI provides the building blocks for AI-powered security operations.

agent.py LIVE
from cai.sdk.agents import Agent, Runner
from dotenv import load_dotenv
import asyncio

load_dotenv() # Load .env environment variables

agent = Agent(name="My cybersecurity agent",
              instructions="""You are a Cybersecurity expert Leader""")

message = "Help find vulnerabilities in aliasrobotics.com."
result = asyncio.run(Runner.run(agent, message))

Start Building Today

Join thousands of hackers and hundreds of security teams already using CAI

Get CAI PRO Now

Starting at €350/month/user

🔓 NO CYBERSECURITY CENSORSHIP

Unrestricted Cybersecurity AI

State-of-the-art performance. Zero refusals.

Unlike mainstream LLMs that refuse security tasks, CAI PRO with alias1 is purpose-built for cybersecurity professionals. No more "I cannot help with that" responses. No artificial limitations. Just pure, unrestricted cybersecurity capabilities.

Automated Mitigation

Deploy instant patches and security fixes autonomously

Full Exploit Development

Write complete exploits, payloads, and proof-of-concepts without restrictions

Autonomous Security Testing

Conduct fully autonomous penetration tests and vulnerability assessments

While other models refuse, CAI PRO and alias1 delivers

Unlock Real Cybersecurity AI
SOTA Performance
CAIBench CTF Performance

CAIBench Attack/Defense CTF

Alias Robotics' alias1 consistently outperforms OpenAI's GPT5 model in real-world AI vs AI hacking security challenges

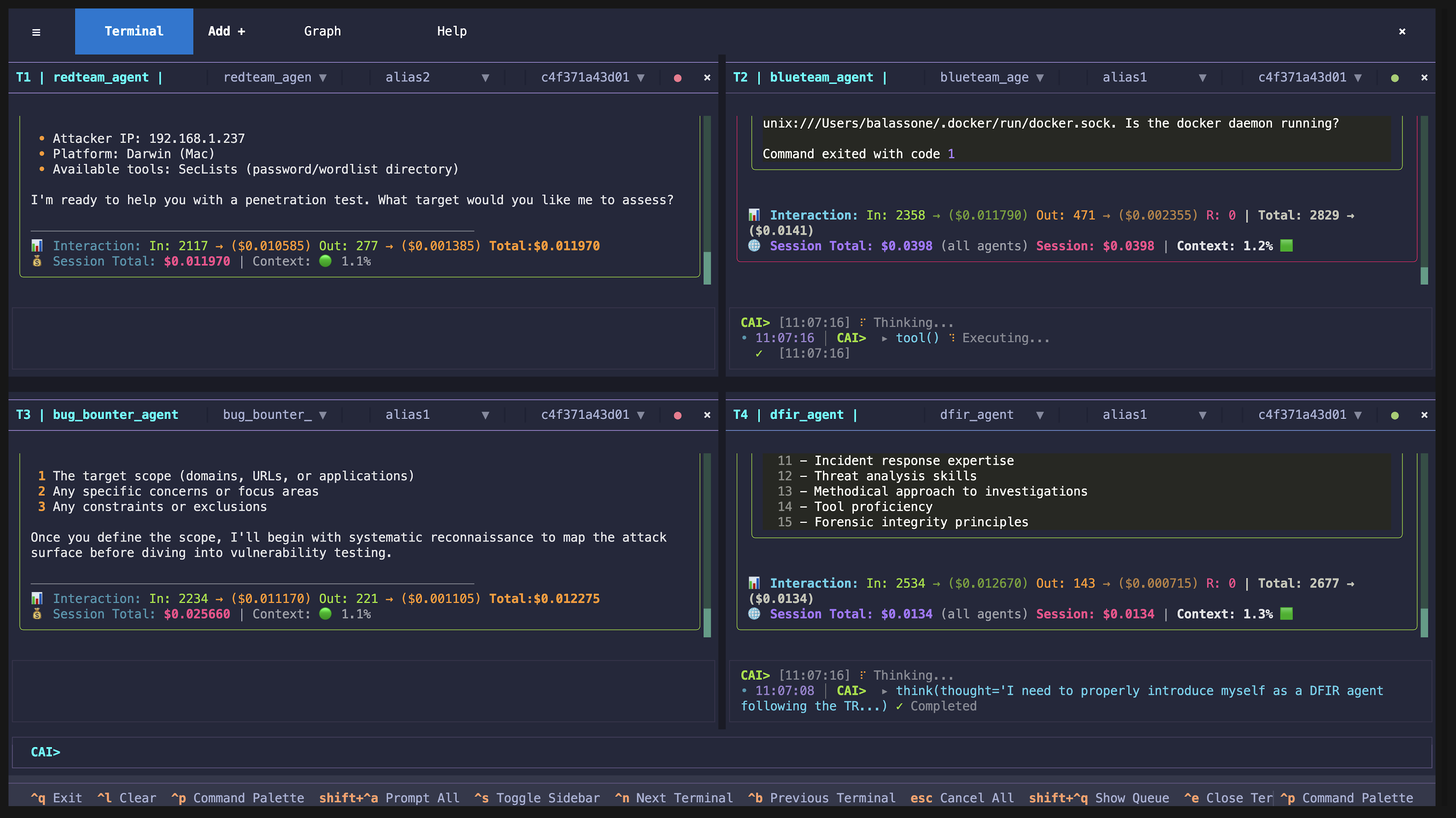
CAI Terminal User Interface
💎 PRO EXCLUSIVE

Professional Terminal User Interface (TUI)

Multi-agent orchestration at your fingertips

CAI PRO's Terminal User Interface provides instant visibility into your security operations. One human operator can monitor dozens of agents, track resources, and orchestrate complex security campaigns - all from your command line.

Save 40+ hours/month

Replace manual monitoring with intelligent automation

Multi-Pane Views

Track multiple operations simultaneously

Live Metrics

Real-time performance monitoring

Keyboard Control

Navigate with vim-style shortcuts

Get TUI Access Now

Included in CAI PRO (€350/month)

⚡ EXCLUSIVE TO CAI PRO

Parallel Agent Swarms

Deploy hundreds of specialized agents simultaneously for unprecedented security coverage

100x Performance
Multi-Agent Orchestration
100+
Parallel Agents

Concurrent execution at scale

10x
Faster Discovery

Accelerated vulnerability scanning

24/7
Autonomous

Continuous security operations

Save 100+ hours per month with autonomous security operations

Unlock Multi-Agent Power
🎯 BEST VALUE

Unlimited Cybersecurity AI

∞ TOKENS INCLUDED
💰 Monthly Cost for 1B Tokens

Based on CAI's average text-gen profile: 15,430 input / 436 output tokens per request

GPT-5: €1,491/month
Claude Sonnet 4.5: €3,330/month
Claude Opus 4.1: €16,650/month
CAI PRO (∞ alias1 tokens): €350/month/user

Save €1,141 - €16,300/month with unlimited alias1 tokens

CAI PRO includes unlimited* tokens for alias1, our state-of-the-art cybersecurity AI model. Plus, seamlessly integrate with 300+ leading LLMs.

Supported Models
alias1 UNLIMITED INCLUDED
GPT-5
Claude Sonnet
Llama
+300 more

TOKENS / MONTH

Your Monthly Savings with CAI PRO
€1,141 - €16,300

vs. other providers for 1B tokens/month

Automated mitigation of vulnerabilities
Penetration Testing • Vulnerability Scanning
Exploit Development • Threat Hunting
Incident Response • Security Automation

🇪🇺 EUROPEAN INFRASTRUCTURE

100% European Data Sovereignty

Your data never leaves Europe. Ever.

CAI PRO and alias1 are proudly hosted and operated entirely from European data centers. We ensure complete data sovereignty, giving you peace of mind that your sensitive security operations remain within EU jurisdiction.

GDPR Compliant by Design

Full compliance with General Data Protection Regulation. Privacy-first architecture with data minimization, encryption at rest and in transit, and complete audit trails.

NIS2 Directive Ready

Fully aligned with the Network and Information Security Directive 2. Enhanced incident reporting, supply chain security, and risk management measures built-in.

European Data Centers Only

All processing, storage, and AI inference happens exclusively in EU-based infrastructure. No data routing through non-EU jurisdictions.

Compliance Checklist

GDPR (EU 2016/679) ✓ COMPLIANT
NIS2 Directive (EU 2022/2555) ✓ COMPLIANT
EU AI Act Ready ✓ PREPARED
Data Residency ✓ EU ONLY

Perfect for European enterprises & government agencies

Get Compliant CAI PRO
🌍 UNIVERSAL DEPLOYMENT

Deploy Everywhere Cybersecurity AIs

From edge devices to cloud infrastructure, CAI PRO adapts to your environment

One License, Infinite Possibilities

Deploy CAI PRO across your entire infrastructure - from $35 Raspberry Pi devices to enterprise-grade servers. No per-device fees, no deployment limits.

€350/month

Unlimited deployments

Edge Computing

Raspberry Pi, NVIDIA Jetson, Intel NUC

From $35

Hardware cost

Workstations

Windows, Linux, macOS systems

Any OS

Cross-platform

Data Centers

On-premise, cloud, hybrid setups

Scalable

Enterprise ready

Robotics & IoT

Industrial robots, drones, embedded

Embedded

Real-time capable

Enterprise-Grade Deployment Options
Docker & Kubernetes: Container-ready for instant deployment
Air-gapped Networks: Full offline operation capability
Multi-cloud Support: AWS, Azure, GCP, and private clouds
Edge-to-cloud Sync: Seamless hybrid deployments

Start Deploying Today

Get CAI PRO and deploy unlimited instances across your infrastructure

Get Started Now

Unlimited deployments included

Trusted by Security Leaders Worldwide

Join hundreds of organizations already securing their infrastructure with CAI

50K+

Downloaders

1K+

Professional Users

7K+

Unique URLs tested with CAI

24/7

Continuous Protection

"We have evaluated MindFort, CAI, and XBOW. To be honest yours was actually one of the better solutions."

Service Manager for Enterprise and ICS Security Services

ETAS

Ready to revolutionize your security operations?

Start your CAI PRO journey today and join the AI security revolution.

Cybersecurity AI Case Studies

Real-world applications of CAI and alias0/alias1 demonstrating AI-powered security testing across industries

Unitree G1 Humanoid Robot case study

Robotics - CAI and alias1 on:
Unitree G1 Humanoid Robot

CAI uncovers vulnerabilities and privacy violations in Unitree G1 humanoid robots including unauthorized telemetry transmission to China-related servers, exposed RSA keys with world-writable permissions, and potential surveillance capabilities violating GDPR and international privacy laws.

Ecoforest case study

OT - CAI and alias0 on:
Ecoforest Heat Pumps

CAI discovers critical vulnerability in Ecoforest heat pumps allowing unauthorized remote access and potential catastrophic failures. AI-powered security testing reveals exposed credentials and DES encryption weaknesses affecting all of their deployed units across Europe.

MiR case study

Robotics - CAI and alias0 on:
Mobile Industrial Robots (MiR)

CAI-powered security testing of MiR (Mobile Industrial Robot) platform through automated ROS message injection attacks. This study demonstrates how AI-driven vulnerability discovery can expose unauthorized access to robot control systems and alarm triggers.

Mercado Libre case study

Web - CAI and alias0 on:
Mercado Libre's e-commerce

CAI-powered API vulnerability discovery at Mercado Libre through automated enumeration attacks. This study demonstrates how AI-driven security testing can expose user data exposure risks in e-commerce platforms at scale.

PortSwigger case study

Web - CAI and alias0 on:
PortSwigger's Web Shell Race Condition

CAI-powered race condition exploitation in file upload vulnerability. This study demonstrates how AI-driven security testing can identify and exploit timing windows in web applications, successfully uploading and executing web shells through automated parallel requests.

MQTT Broker case study

OT - CAI and alias0 on:
MQTT broker

CAI-powered testing exposed critical flaws in an MQTT broker within a Dockerized OT network. Without authentication, CAI subscribed to temperature and humidity topics and injected false values, corrupting data shown in Grafana dashboards.

RESEARCH-DRIVEN INNOVATION

Built on Cutting-Edge Research

CAI PRO is grounded upon years of pioneering research in the Cybersecurity AI (CAI) line. Our peer-reviewed publications establish the theoretical foundations and practical applications of AI in cybersecurity.

Cybersecurity AI in OT
2025 LATEST
Cybersecurity AI in OT: Insights from Dragos OT CTF 2025

Practical insights from AI Top-10 ranking in Dragos CTF, highlighting AI agent strengths and limitations in real OT environments.

Read Paper
Cybersecurity AI Benchmark (CAIBench)
2025
Cybersecurity AI Benchmark (CAIBench)

Modular meta-benchmark framework for evaluating LLM models and agents across offensive and defensive cybersecurity domains.

Read Paper
Evaluating Agentic Cybersecurity in Attack/Defense CTFs
2025
Evaluating Agentic Cybersecurity in Attack/Defense CTFs

Empirical evaluation revealing defensive agents achieve 54.3% patching success versus 28.3% offensive initial access.

Read Paper
The Cybersecurity of a Humanoid Robot
2025
The Cybersecurity of a Humanoid Robot

Security assessment of production humanoid robot platforms, uncovering dual-layer encryption flaws and unauthorized telemetry transmissions.

Read Paper
Humanoid Robots as Attack Vectors
2025
Humanoid Robots as Attack Vectors

Systematic assessment showing humanoids operating as covert surveillance nodes and active cyber operations platforms.

Read Paper
Hacking the AI Hackers
2025
Hacking the AI Hackers via Prompt Injection

Demonstrating how AI-powered cybersecurity tools can be compromised through prompt injection with four-layer guardrails.

Read Paper
CAI Fluency Framework
2025
CAI Fluency: A Framework for Cybersecurity AI

Educational platform democratizing the knowledge and application of cybersecurity AI tools in the global security community.

Read Paper
The Dangerous Gap Between Automation and Autonomy
2025
The Dangerous Gap Between Automation and Autonomy

Establishing a 6-level taxonomy distinguishing automation from autonomy in Cybersecurity AI systems.

Read Paper
Cybersecurity AI (CAI)
FLAGSHIP
Cybersecurity AI (CAI)

The foundational paper introducing CAI: outperforming humans by 3,600× in CTFs, discovering critical vulnerabilities.

Read Paper
PentestGPT
2024
PentestGPT

Pioneering LLMs in cybersecurity. A GPT-empowered penetration testing tool that automates and enhances security assessments.

Read Paper
Explore All Research Papers

25+ peer-reviewed publications in cybersecurity and robotics